inputs et outputs de rack
-
Curriculum
- Member
- Posts: 16
- Contact:
inputs et outputs de rack
Bonjour
J'aimerais savoir s'il est possible de réorganiser l'ordre des inputs et outputs d'un rack, comme on peut le faire pour l'ordre d'une liste de presets.
J'utilise beaucoup ceux-ci assignés à un controleur midi et cela permettrait de cleaner leur ordre sans avoir à les supprimer puis les reaffecter pour en faire un nouveau.
C'est la seule solution que j'ai trouvé pour le moment mais c'est fastidieux.
Merci d'avance pour vos reponses.
C
J'aimerais savoir s'il est possible de réorganiser l'ordre des inputs et outputs d'un rack, comme on peut le faire pour l'ordre d'une liste de presets.
J'utilise beaucoup ceux-ci assignés à un controleur midi et cela permettrait de cleaner leur ordre sans avoir à les supprimer puis les reaffecter pour en faire un nouveau.
C'est la seule solution que j'ai trouvé pour le moment mais c'est fastidieux.
Merci d'avance pour vos reponses.
C
Salut,
Si j'ai bien compris, tu veux pouvoir brasser les entrées MIDI et audio ?
pour l'audio, tu peux inserer un patch avec des entrées et sorties audio reliées entre elles. Puis remettre les sorties dans l'ordre que tu veux.
pour le MIDI, on peut faire suivant le même principe ou :
des patches dans des racks à part avec des bus midi (un rack par entrée midi) puis j'utiliserais les bus midi dans le reste du workspace.
Et proposer dans les suggestions que l'on puisse déplacer les devices dans les entrées et les sorties !
++
Olivar
Si j'ai bien compris, tu veux pouvoir brasser les entrées MIDI et audio ?
pour l'audio, tu peux inserer un patch avec des entrées et sorties audio reliées entre elles. Puis remettre les sorties dans l'ordre que tu veux.
pour le MIDI, on peut faire suivant le même principe ou :
des patches dans des racks à part avec des bus midi (un rack par entrée midi) puis j'utiliserais les bus midi dans le reste du workspace.
Et proposer dans les suggestions que l'on puisse déplacer les devices dans les entrées et les sorties !
++
Olivar
http://oli-lab.org
Win11 Ryzen9/32GB RAM - RME MADIFACE - SSL alpha link 4-16 - OSC capable interfaces
follow OLI_LAB adventures on Mastodon
@olivar_premier@mastodon.social
Win11 Ryzen9/32GB RAM - RME MADIFACE - SSL alpha link 4-16 - OSC capable interfaces
follow OLI_LAB adventures on Mastodon
@olivar_premier@mastodon.social
-
Curriculum
- Member
- Posts: 16
- Contact:
Salut Olivar
Merci pour ces retours.
Je joins une image cela sera plus simple :
Dans mes patchs d'impro j'utilise pas mal de racks equivalents à celui-ci , avec des envois vers d'autres racks ou vers des sorties physiques.
Je controle ces envois en assignant un controleur midi.
Si je veux changer l'ordre des outputs (par exemple ici mettre grain fx en premier puis OUT 7 delay et reverbe), je suis obligé de les supprimer et de les réaffecter.
Existe t il une solution pour changer leur ordre comme on l'a dans une liste de presets?
Merci pour ces retours.
Je joins une image cela sera plus simple :
Dans mes patchs d'impro j'utilise pas mal de racks equivalents à celui-ci , avec des envois vers d'autres racks ou vers des sorties physiques.
Je controle ces envois en assignant un controleur midi.
Si je veux changer l'ordre des outputs (par exemple ici mettre grain fx en premier puis OUT 7 delay et reverbe), je suis obligé de les supprimer et de les réaffecter.
Existe t il une solution pour changer leur ordre comme on l'a dans une liste de presets?
-
Curriculum
- Member
- Posts: 16
- Contact:
comme cette liste reorganisable à l'envie :
-
Curriculum
- Member
- Posts: 16
- Contact:
Merci d'avance pour vos idées et conseils!
-
grego mondo
- Member
- Posts: 464
- Location: 22110 Rostrenen
- Contact:
Yo
J'ai envie de dire les bus sont tes amis mais la matrix aussi !!
Ci joint un petit patch qui permet de matricer tes midi learns vers le bus 1 , 2, 3 ou 4 (et plus bien sûr) dans l'ordre que tu veux puis d'en faire des preset
Schuss
J'ai envie de dire les bus sont tes amis mais la matrix aussi !!
Ci joint un petit patch qui permet de matricer tes midi learns vers le bus 1 , 2, 3 ou 4 (et plus bien sûr) dans l'ordre que tu veux puis d'en faire des preset
Schuss
- Attachments
-
- Send Bus Matrix.pat
- (51.11 KiB) Downloaded 418 times
En attendant cordialement l'apocalypse ... 100% Usine !!
https://lesformesdufond.kaz.bzh/grego-mondo/
PC i7 2.6Ghz - Win11 / RME Fireface UFX
Tubas / Serpent / Music Box
Interfaces Midi / OSC / DMX
https://lesformesdufond.kaz.bzh/grego-mondo/
PC i7 2.6Ghz - Win11 / RME Fireface UFX
Tubas / Serpent / Music Box
Interfaces Midi / OSC / DMX
-
Curriculum
- Member
- Posts: 16
- Contact:
Salut
Merci Grego, j vais tester cela.
C
Merci Grego, j vais tester cela.
C
-
grego mondo
- Member
- Posts: 464
- Location: 22110 Rostrenen
- Contact:
Et alors ?
Cela répond t'il à ton problème ?
Cela répond t'il à ton problème ?
En attendant cordialement l'apocalypse ... 100% Usine !!
https://lesformesdufond.kaz.bzh/grego-mondo/
PC i7 2.6Ghz - Win11 / RME Fireface UFX
Tubas / Serpent / Music Box
Interfaces Midi / OSC / DMX
https://lesformesdufond.kaz.bzh/grego-mondo/
PC i7 2.6Ghz - Win11 / RME Fireface UFX
Tubas / Serpent / Music Box
Interfaces Midi / OSC / DMX
-
Curriculum
- Member
- Posts: 16
- Contact:
Salut Grego
En partant de ton idée j'ai opté pour des sends polyphoniques pour chaque rack à router et des receives construits à base d'audio matrix sur les racks recevant ces sends.
Cela me permet d'avoir directement des faders en db sans conversion (linéaire->db), de simplifier un peu le patch, de changer à l'envie l'ordre des sends vers effets pour chaque rack, meme si c'est moins souple que ta proposition.
J'ai teste cela depuis un moment sur un workspace d'impro, c'est efficace mais je cherche encore à optimiser la présentation des receives avec audio matrix afin de pouvoir changer les routing d'entrée facilement en jeux facilement.
A tous cas cela m'a permis de repenser mon vieux patch d'impro et d'améliorer son ergonomie.
Merci pour ton aide
C
En partant de ton idée j'ai opté pour des sends polyphoniques pour chaque rack à router et des receives construits à base d'audio matrix sur les racks recevant ces sends.
Cela me permet d'avoir directement des faders en db sans conversion (linéaire->db), de simplifier un peu le patch, de changer à l'envie l'ordre des sends vers effets pour chaque rack, meme si c'est moins souple que ta proposition.
J'ai teste cela depuis un moment sur un workspace d'impro, c'est efficace mais je cherche encore à optimiser la présentation des receives avec audio matrix afin de pouvoir changer les routing d'entrée facilement en jeux facilement.
A tous cas cela m'a permis de repenser mon vieux patch d'impro et d'améliorer son ergonomie.
Merci pour ton aide
C
les global arrays aussi sont nos amis !grego mondo wrote: ↑19 Jun 2025, 13:23Yo
J'ai envie de dire les bus sont tes amis mais la matrix aussi !!
Ci joint un petit patch qui permet de matricer tes midi learns vers le bus 1 , 2, 3 ou 4 (et plus bien sûr) dans l'ordre que tu veux puis d'en faire des preset
Schuss
remarques : utiliser le moduyle manel matrix qui est sans doute plus optimisé que le module user matrix.
dans la solution que je donne, il y a moins de calculs car les faders ne passent pas par une matrice, en revanche, cela ne permet qu'un send par fader
http://oli-lab.org
Win11 Ryzen9/32GB RAM - RME MADIFACE - SSL alpha link 4-16 - OSC capable interfaces
follow OLI_LAB adventures on Mastodon
@olivar_premier@mastodon.social
Win11 Ryzen9/32GB RAM - RME MADIFACE - SSL alpha link 4-16 - OSC capable interfaces
follow OLI_LAB adventures on Mastodon
@olivar_premier@mastodon.social
-
Curriculum
- Member
- Posts: 16
- Contact:
Merci oli_lab!
Celui-ci je vais devoir m'y pencher un petit peu pour le comprendre
En fichiers joints les solutions que j'ai trouvé pour les Sends Receives.
Celui-ci je vais devoir m'y pencher un petit peu pour le comprendre
En fichiers joints les solutions que j'ai trouvé pour les Sends Receives.
- Attachments
-
- receives verb.pat
- (117.25 KiB) Downloaded 190 times
-
- SENDS1.pat
- (54.89 KiB) Downloaded 193 times
I guess the audio matrix is not necessary for your stereo bus
switch name could benefit from the same kind of global array string thing I did for the previous patch
cheers
Olivar
switch name could benefit from the same kind of global array string thing I did for the previous patch
cheers
Olivar
http://oli-lab.org
Win11 Ryzen9/32GB RAM - RME MADIFACE - SSL alpha link 4-16 - OSC capable interfaces
follow OLI_LAB adventures on Mastodon
@olivar_premier@mastodon.social
Win11 Ryzen9/32GB RAM - RME MADIFACE - SSL alpha link 4-16 - OSC capable interfaces
follow OLI_LAB adventures on Mastodon
@olivar_premier@mastodon.social
-
Curriculum
- Member
- Posts: 16
- Contact:
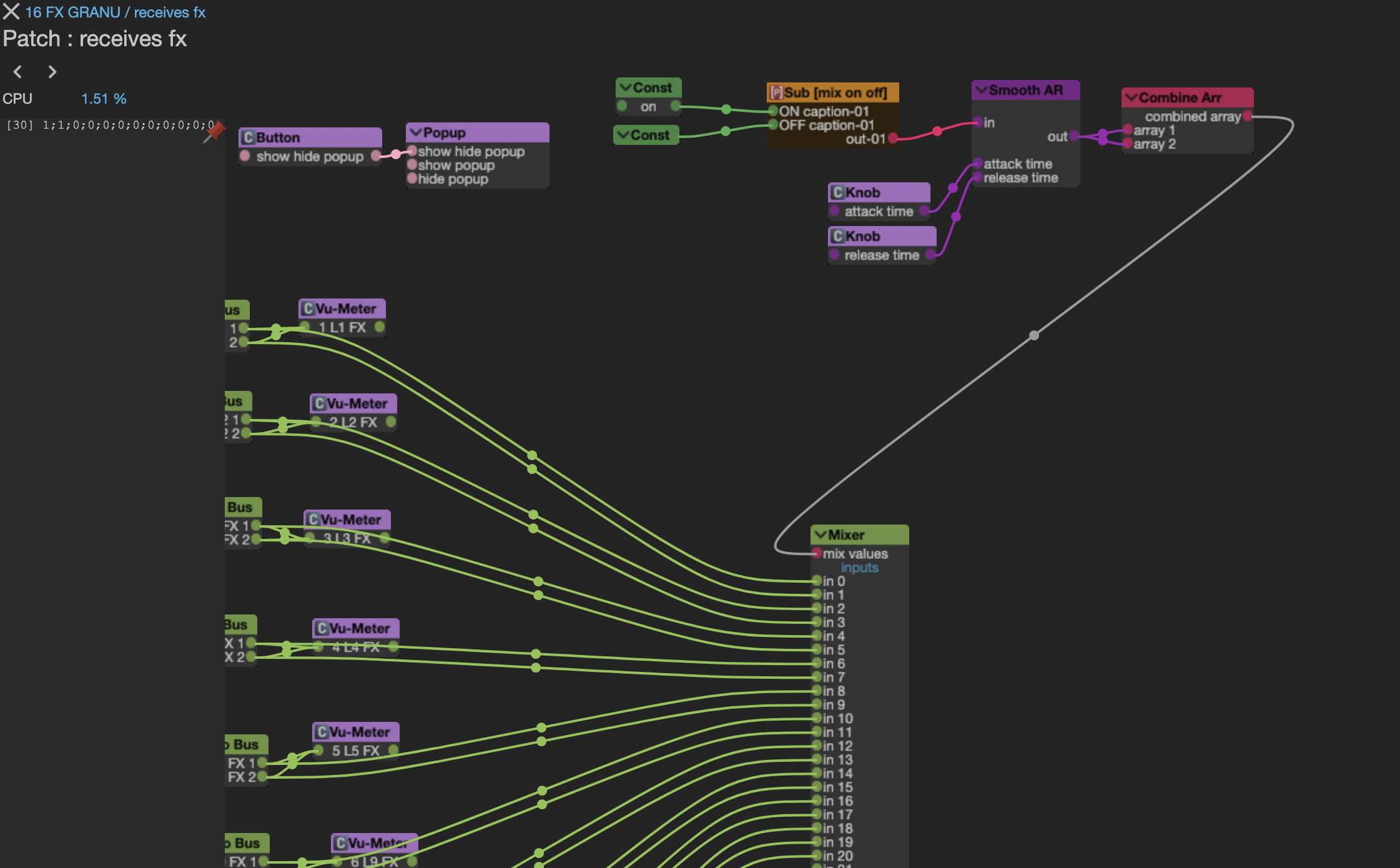
Bon je me suis emballé un peu vite,
C'est très pratique avec ce dernier patch Olivar mais le mixer audio n'envoie de signal audio qu'à gauche ici...
Pourtant le combine array envoie bien les bonnes valeurs et les "get audio bus" sont bien en stereo.
Ici le get audio bus 1 est actif, c'est bien un signal "stereo" qui entre dans le. mixer, on voit bien les valeurs 1,1,0,0... du combine array qui devrait envoyer cela ce bus en sortie 1 et 2
pourtant la sortie 2 reste mutée.
C'est valable pour tous les bus, sur les deux racks ou je l'ai testé.
J'avoue ne pas bien comprendre, cela n'est pas logique.
Une idée?
Merci d'avance
C
C'est très pratique avec ce dernier patch Olivar mais le mixer audio n'envoie de signal audio qu'à gauche ici...
Pourtant le combine array envoie bien les bonnes valeurs et les "get audio bus" sont bien en stereo.
Ici le get audio bus 1 est actif, c'est bien un signal "stereo" qui entre dans le. mixer, on voit bien les valeurs 1,1,0,0... du combine array qui devrait envoyer cela ce bus en sortie 1 et 2
pourtant la sortie 2 reste mutée.
C'est valable pour tous les bus, sur les deux racks ou je l'ai testé.
J'avoue ne pas bien comprendre, cela n'est pas logique.
Une idée?
Merci d'avance
C
- verifier que la taille de l'array qui entre dans le mixer soit égale au nombre d'entrée
- faire un "recreate module" pour le mixer
- faire un "recreate module" pour le mixer
http://oli-lab.org
Win11 Ryzen9/32GB RAM - RME MADIFACE - SSL alpha link 4-16 - OSC capable interfaces
follow OLI_LAB adventures on Mastodon
@olivar_premier@mastodon.social
Win11 Ryzen9/32GB RAM - RME MADIFACE - SSL alpha link 4-16 - OSC capable interfaces
follow OLI_LAB adventures on Mastodon
@olivar_premier@mastodon.social
-
Curriculum
- Member
- Posts: 16
- Contact:
Merci Olivar,
Le soucis venait de l'array j'avais divisé par 2 sa polyphonie / nombre d'entrées du mixer comme un bouton agit sur deux entrées de celui-ci.
C'est rentré dans l'ordre merci.
Le soucis venait de l'array j'avais divisé par 2 sa polyphonie / nombre d'entrées du mixer comme un bouton agit sur deux entrées de celui-ci.
C'est rentré dans l'ordre merci.
Who is online
Users browsing this forum: No registered users and 9 guests
