I would like to get as an array the "mapping in values" of a mapper value module (values that would be edited by hand)
I've seen there's no outlet for that.
But I was wondering what that black outlet on the mapper value module ?
Thanks in advance
outlet of mapper value
-
grego mondo
- Member
- Posts: 464
- Location: 22110 Rostrenen
- Contact:
outlet of mapper value
En attendant cordialement l'apocalypse ... 100% Usine !!
https://lesformesdufond.kaz.bzh/grego-mondo/
PC i7 2.6Ghz - Win11 / RME Fireface UFX
Tubas / Serpent / Music Box
Interfaces Midi / OSC / DMX
https://lesformesdufond.kaz.bzh/grego-mondo/
PC i7 2.6Ghz - Win11 / RME Fireface UFX
Tubas / Serpent / Music Box
Interfaces Midi / OSC / DMX
salut Greg,
Le plus simple serait de rentrer manuellement tes valeurs dans un array. Tu auras toutes les données directement !
Le plus simple serait de rentrer manuellement tes valeurs dans un array. Tu auras toutes les données directement !
let's make a subpatch that you'll use as a module !
http://oli-lab.org
Win11 Ryzen9/32GB RAM - RME MADIFACE - SSL alpha link 4-16 - OSC capable interfaces
follow OLI_LAB adventures on Mastodon
@olivar_premier@mastodon.social
Win11 Ryzen9/32GB RAM - RME MADIFACE - SSL alpha link 4-16 - OSC capable interfaces
follow OLI_LAB adventures on Mastodon
@olivar_premier@mastodon.social
-
grego mondo
- Member
- Posts: 464
- Location: 22110 Rostrenen
- Contact:
Mersi Braz comme on dit par ici
@rlgsbt
Bien évidemment le plus simple serait d'entrée un Array, je suis d'accord
MAIS :
en gros je récupère des CUE d'EOS (un jeu d'orgue actuel) que je veux faire correspondre à des presets dans Usine
bref j'ai du 100 puis 102 puis 102.2 puis 105 puis ....
vers 12 puis 14 puis 16 puis 7
Alors c'est compliqué de voir en même temps les valeurs de IN et celle de OUT ...
@Oli Lab
Super c'est encore mieux !
Je vais juste mettre un deuxième "Panel Editor Data" pour les IN
@rlgsbt
Bien évidemment le plus simple serait d'entrée un Array, je suis d'accord
MAIS :
en gros je récupère des CUE d'EOS (un jeu d'orgue actuel) que je veux faire correspondre à des presets dans Usine
bref j'ai du 100 puis 102 puis 102.2 puis 105 puis ....
vers 12 puis 14 puis 16 puis 7
Alors c'est compliqué de voir en même temps les valeurs de IN et celle de OUT ...
@Oli Lab
Super c'est encore mieux !
Je vais juste mettre un deuxième "Panel Editor Data" pour les IN
En attendant cordialement l'apocalypse ... 100% Usine !!
https://lesformesdufond.kaz.bzh/grego-mondo/
PC i7 2.6Ghz - Win11 / RME Fireface UFX
Tubas / Serpent / Music Box
Interfaces Midi / OSC / DMX
https://lesformesdufond.kaz.bzh/grego-mondo/
PC i7 2.6Ghz - Win11 / RME Fireface UFX
Tubas / Serpent / Music Box
Interfaces Midi / OSC / DMX
-
grego mondo
- Member
- Posts: 464
- Location: 22110 Rostrenen
- Contact:
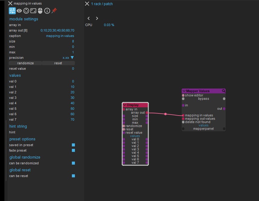
Hello
J'en ai fait ça.
Un sub patch avec des entrées et des sorties à mapper.
Merci et à bientôt
J'en ai fait ça.
Un sub patch avec des entrées et des sorties à mapper.
Merci et à bientôt
- Attachments
-
- Mapper Clean.zip
- (9.95 KiB) Downloaded 446 times
En attendant cordialement l'apocalypse ... 100% Usine !!
https://lesformesdufond.kaz.bzh/grego-mondo/
PC i7 2.6Ghz - Win11 / RME Fireface UFX
Tubas / Serpent / Music Box
Interfaces Midi / OSC / DMX
https://lesformesdufond.kaz.bzh/grego-mondo/
PC i7 2.6Ghz - Win11 / RME Fireface UFX
Tubas / Serpent / Music Box
Interfaces Midi / OSC / DMX
Neat, indeed !
http://oli-lab.org
Win11 Ryzen9/32GB RAM - RME MADIFACE - SSL alpha link 4-16 - OSC capable interfaces
follow OLI_LAB adventures on Mastodon
@olivar_premier@mastodon.social
Win11 Ryzen9/32GB RAM - RME MADIFACE - SSL alpha link 4-16 - OSC capable interfaces
follow OLI_LAB adventures on Mastodon
@olivar_premier@mastodon.social
Who is online
Users browsing this forum: No registered users and 8 guests
