routing and replace
-
Gilsornette
- Member
- Posts: 280
- Contact:
routing and replace
Hello,
I use a matrix 8x8 and I'd like 1st clicked Cell to be routed to subpatch 1, 2nd Clicked cell to subpatch 2, and so until 8th clicked cell is routed to subpatch 8.
I also want that if I release Cell 3 then 6 and that I click on two new cells those one are routed to subpatch 3 and 6 . And I can't achieve to do this.
I've tried with counter and array, but without convincing result.
Do you have ideas ? I
thank you
-
I use a matrix 8x8 and I'd like 1st clicked Cell to be routed to subpatch 1, 2nd Clicked cell to subpatch 2, and so until 8th clicked cell is routed to subpatch 8.
I also want that if I release Cell 3 then 6 and that I click on two new cells those one are routed to subpatch 3 and 6 . And I can't achieve to do this.
I've tried with counter and array, but without convincing result.
Do you have ideas ? I
thank you
-
Hi,
You have to use an array of 8 elements.
when a cell is set to 1, the array store the number of the cell
when the cell is release, your patch must search the element in the array that is of value the number of the cell then set it to -1
when you click on another cell, the patch search for the first element that is of value = -1 and replace it by the index of the new cell.
Actually, the "midi dispatch" just do that, so you could simply transform the click cell info into midi note on or off (data1 being the index of the cell)
see the workspace (works for 4x4 matrix, but can be easily hacked)
You have to use an array of 8 elements.
when a cell is set to 1, the array store the number of the cell
when the cell is release, your patch must search the element in the array that is of value the number of the cell then set it to -1
when you click on another cell, the patch search for the first element that is of value = -1 and replace it by the index of the new cell.
Actually, the "midi dispatch" just do that, so you could simply transform the click cell info into midi note on or off (data1 being the index of the cell)
see the workspace (works for 4x4 matrix, but can be easily hacked)
http://oli-lab.org
Win11 Ryzen9/32GB RAM - RME MADIFACE - SSL alpha link 4-16 - OSC capable interfaces
follow OLI_LAB adventures on Mastodon
@olivar_premier@mastodon.social
Win11 Ryzen9/32GB RAM - RME MADIFACE - SSL alpha link 4-16 - OSC capable interfaces
follow OLI_LAB adventures on Mastodon
@olivar_premier@mastodon.social
-
Gilsornette
- Member
- Posts: 280
- Contact:
Thank you very much for the advice! I'll try this.
-
grego mondo
- Member
- Posts: 464
- Location: 22110 Rostrenen
- Contact:
I love the midi dispatch !!
I used to use a data dispatch with has changed incrementing the destination voice (out 1, then 2 then 3, ...) to get in a sub patch
I used to use a data dispatch with has changed incrementing the destination voice (out 1, then 2 then 3, ...) to get in a sub patch
En attendant cordialement l'apocalypse ... 100% Usine !!
https://lesformesdufond.kaz.bzh/grego-mondo/
PC i7 2.6Ghz - Win11 / RME Fireface UFX
Tubas / Serpent / Music Box
Interfaces Midi / OSC / DMX
https://lesformesdufond.kaz.bzh/grego-mondo/
PC i7 2.6Ghz - Win11 / RME Fireface UFX
Tubas / Serpent / Music Box
Interfaces Midi / OSC / DMX
-
Gilsornette
- Member
- Posts: 280
- Contact:
@grego : thank you for your patch!
It seems to me that it'd be interesting to have a data dispatch object and a data expand object as they exist for Midi. What do you think about this? Shall I ask for it in suggestions?
It seems to me that it'd be interesting to have a data dispatch object and a data expand object as they exist for Midi. What do you think about this? Shall I ask for it in suggestions?
I did a Midi demux module some time ago, it shouldn't be too much trouble to adapt it for non midi datas : I may look into it soonish !Gilsornette wrote: ↑11 Sep 2025, 09:16@grego : thank you for your patch!
It seems to me that it'd be interesting to have a data dispatch object and a data expand object as they exist for Midi. What do you think about this? Shall I ask for it in suggestions?
Another way would be to use the procedure thing : each time a cell is changed, the procedure will go thru each element of an array to check if there is an empty slot, otherwise remove the older taken one : it is a good challenge to learn procedure !
Olivar
http://oli-lab.org
Win11 Ryzen9/32GB RAM - RME MADIFACE - SSL alpha link 4-16 - OSC capable interfaces
follow OLI_LAB adventures on Mastodon
@olivar_premier@mastodon.social
Win11 Ryzen9/32GB RAM - RME MADIFACE - SSL alpha link 4-16 - OSC capable interfaces
follow OLI_LAB adventures on Mastodon
@olivar_premier@mastodon.social
-
Gilsornette
- Member
- Posts: 280
- Contact:
Thank you for the idea! and the challenge 
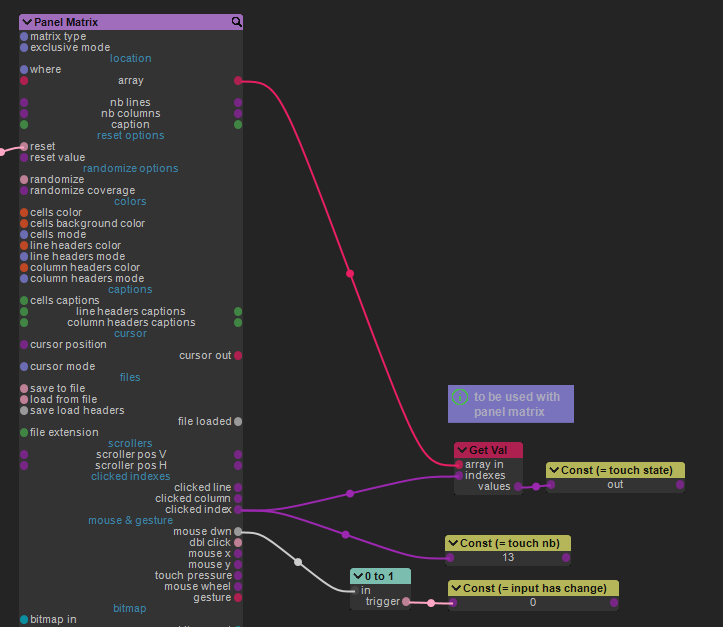
HI !
please note that the part that goes from the array output of the matrix is just here because I plan to use this patch with an OSC interface.
if you're planning to use this patch with a panel matrix and you intend to click directly on it, you can use this mod :
cheers
Olivar
please note that the part that goes from the array output of the matrix is just here because I plan to use this patch with an OSC interface.
if you're planning to use this patch with a panel matrix and you intend to click directly on it, you can use this mod :
cheers
Olivar
http://oli-lab.org
Win11 Ryzen9/32GB RAM - RME MADIFACE - SSL alpha link 4-16 - OSC capable interfaces
follow OLI_LAB adventures on Mastodon
@olivar_premier@mastodon.social
Win11 Ryzen9/32GB RAM - RME MADIFACE - SSL alpha link 4-16 - OSC capable interfaces
follow OLI_LAB adventures on Mastodon
@olivar_premier@mastodon.social
Hi,
too bad for the challenge, here is a cyclic switch that manages polyphony without midi.
You'll need Modulilab addon because of the addsr module.
I let you test it for bugs
cheers
Olivar
too bad for the challenge, here is a cyclic switch that manages polyphony without midi.
You'll need Modulilab addon because of the addsr module.
I let you test it for bugs
cheers
Olivar
- Attachments
-
- cyclic permutator sampler.pat
- (396.69 KiB) Downloaded 240 times
http://oli-lab.org
Win11 Ryzen9/32GB RAM - RME MADIFACE - SSL alpha link 4-16 - OSC capable interfaces
follow OLI_LAB adventures on Mastodon
@olivar_premier@mastodon.social
Win11 Ryzen9/32GB RAM - RME MADIFACE - SSL alpha link 4-16 - OSC capable interfaces
follow OLI_LAB adventures on Mastodon
@olivar_premier@mastodon.social
-
Gilsornette
- Member
- Posts: 280
- Contact:
Thank you very much Oli! I'll check in the next few days and tell you how it's going for me.
Who is online
Users browsing this forum: No registered users and 25 guests
