Dynamicly changing mapper values
-
grego mondo
- Member
- Posts: 464
- Location: 22110 Rostrenen
- Contact:
Dynamicly changing mapper values
Hello all
I'm having an Array to change several mapping out values from a "mapper values" module
it looks like if the Array changes the mapper value won't use the new output values unless I trig his bypass (on & off)
Ever experienced that ?
Is it a bug or am I missing something ?
Take care
I'm having an Array to change several mapping out values from a "mapper values" module
it looks like if the Array changes the mapper value won't use the new output values unless I trig his bypass (on & off)
Ever experienced that ?
Is it a bug or am I missing something ?
Take care
En attendant cordialement l'apocalypse ... 100% Usine !!
https://lesformesdufond.kaz.bzh/grego-mondo/
PC i7 2.6Ghz - Win11 / RME Fireface UFX
Tubas / Serpent / Music Box
Interfaces Midi / OSC / DMX
https://lesformesdufond.kaz.bzh/grego-mondo/
PC i7 2.6Ghz - Win11 / RME Fireface UFX
Tubas / Serpent / Music Box
Interfaces Midi / OSC / DMX
Hi
can you post a patch ?
if you look at the values in the setting window, they don't update very often to save the CPU, check values on a wire.
++
Olivar
can you post a patch ?
if you look at the values in the setting window, they don't update very often to save the CPU, check values on a wire.
++
Olivar
http://oli-lab.org
Win11 Ryzen9/32GB RAM - RME MADIFACE - SSL alpha link 4-16 - OSC capable interfaces
follow OLI_LAB adventures on Mastodon
@olivar_premier@mastodon.social
Win11 Ryzen9/32GB RAM - RME MADIFACE - SSL alpha link 4-16 - OSC capable interfaces
follow OLI_LAB adventures on Mastodon
@olivar_premier@mastodon.social
-
grego mondo
- Member
- Posts: 464
- Location: 22110 Rostrenen
- Contact:
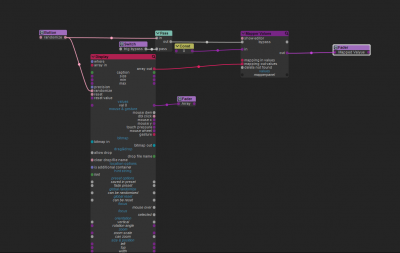
Here's my trick
when you don't let pass the "trig bypass" mapper won't update value
when you don't let pass the "trig bypass" mapper won't update value
- Attachments
-
- Dyn Mapped Values.pat
- (29.61 KiB) Downloaded 275 times
En attendant cordialement l'apocalypse ... 100% Usine !!
https://lesformesdufond.kaz.bzh/grego-mondo/
PC i7 2.6Ghz - Win11 / RME Fireface UFX
Tubas / Serpent / Music Box
Interfaces Midi / OSC / DMX
https://lesformesdufond.kaz.bzh/grego-mondo/
PC i7 2.6Ghz - Win11 / RME Fireface UFX
Tubas / Serpent / Music Box
Interfaces Midi / OSC / DMX
Hi,
only a change on the "in" input trigger a calculation of the input, so, if you want to change the "out values" on the fly, you'll need to have the datas to change at the input "in"
At last we can guess you're working on a sequencer
++
Olivar
only a change on the "in" input trigger a calculation of the input, so, if you want to change the "out values" on the fly, you'll need to have the datas to change at the input "in"
At last we can guess you're working on a sequencer
++
Olivar
http://oli-lab.org
Win11 Ryzen9/32GB RAM - RME MADIFACE - SSL alpha link 4-16 - OSC capable interfaces
follow OLI_LAB adventures on Mastodon
@olivar_premier@mastodon.social
Win11 Ryzen9/32GB RAM - RME MADIFACE - SSL alpha link 4-16 - OSC capable interfaces
follow OLI_LAB adventures on Mastodon
@olivar_premier@mastodon.social
-
grego mondo
- Member
- Posts: 464
- Location: 22110 Rostrenen
- Contact:
Hello
thanks for the tip
Well it's more something of a deep subpatches
thanks for the tip
Well it's more something of a deep subpatches
En attendant cordialement l'apocalypse ... 100% Usine !!
https://lesformesdufond.kaz.bzh/grego-mondo/
PC i7 2.6Ghz - Win11 / RME Fireface UFX
Tubas / Serpent / Music Box
Interfaces Midi / OSC / DMX
https://lesformesdufond.kaz.bzh/grego-mondo/
PC i7 2.6Ghz - Win11 / RME Fireface UFX
Tubas / Serpent / Music Box
Interfaces Midi / OSC / DMX
although, if your "in values" are always 0,1,2,3,4...n, you can do that :
http://oli-lab.org
Win11 Ryzen9/32GB RAM - RME MADIFACE - SSL alpha link 4-16 - OSC capable interfaces
follow OLI_LAB adventures on Mastodon
@olivar_premier@mastodon.social
Win11 Ryzen9/32GB RAM - RME MADIFACE - SSL alpha link 4-16 - OSC capable interfaces
follow OLI_LAB adventures on Mastodon
@olivar_premier@mastodon.social
-
grego mondo
- Member
- Posts: 464
- Location: 22110 Rostrenen
- Contact:
clever
En attendant cordialement l'apocalypse ... 100% Usine !!
https://lesformesdufond.kaz.bzh/grego-mondo/
PC i7 2.6Ghz - Win11 / RME Fireface UFX
Tubas / Serpent / Music Box
Interfaces Midi / OSC / DMX
https://lesformesdufond.kaz.bzh/grego-mondo/
PC i7 2.6Ghz - Win11 / RME Fireface UFX
Tubas / Serpent / Music Box
Interfaces Midi / OSC / DMX
Who is online
Users browsing this forum: No registered users and 22 guests
